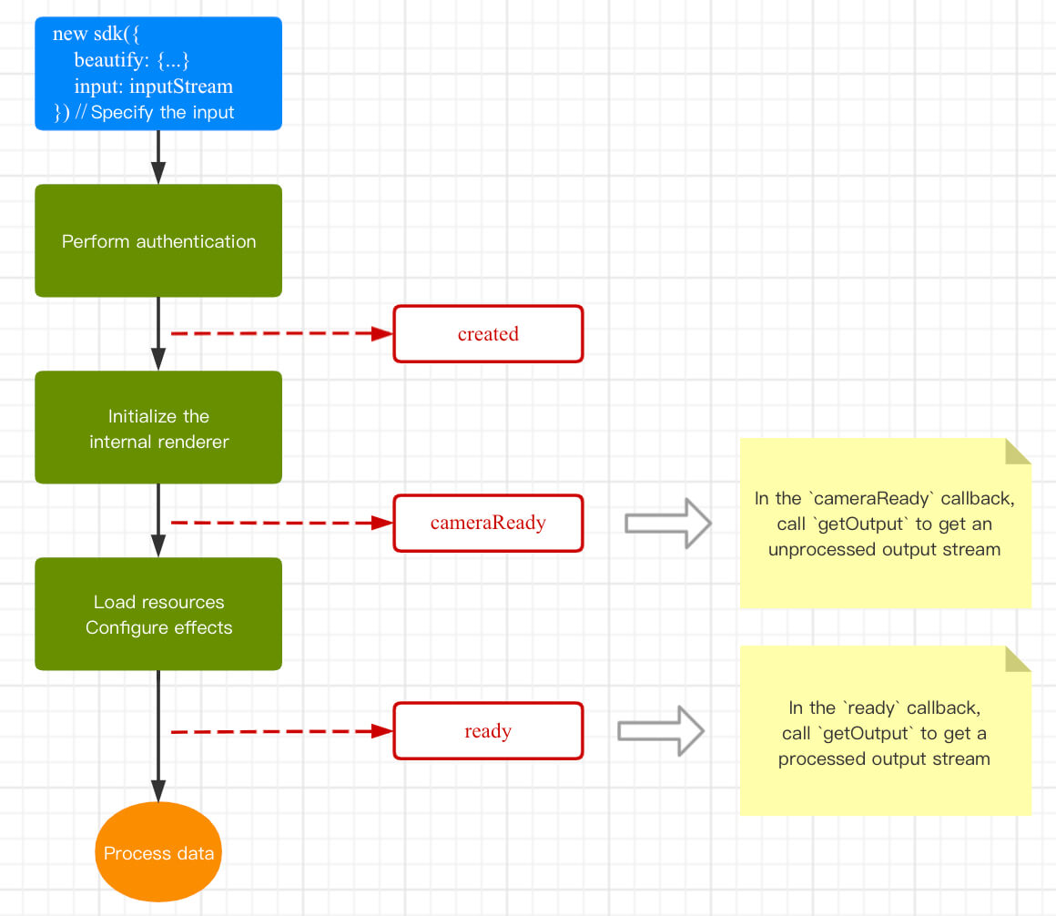
cameraReadyコールバック内でgetOutputインターフェースによって出力ストリームを取得することができます。この時取得した出力ストリームデータとSDKに渡す入力ストリームデータは同じもので、美顔効果はまだ有効ではなく、SDKが入力データをそのまま出力することであると理解できます。後続の関連する美顔効果の準備が完了すると自動的にこの出力ストリームに重ね合わされるため、改めてgetOutputを呼び出して取得する必要はありません。この方式ではページ初期化時にSDKを初期化し、できるだけ早く画面を表示する必要があります。しかし、画面が表示されたからといって、すぐに美顔効果のあるシーンを要求されるわけではありません。readyコールバック内でgetOutputインターフェースによって出力ストリームを取得することもできます。上記のcameraReadyと異なるのは、この時取得した出力ストリームデータはすでに美顔エフェクトがあり、このコールバックインターフェースがトリガーされるタイミングはcameraReadyインターフェースよりわずかに遅いため、この方式は画面が表示されたらすぐに美顔効果を得られますが、できるだけ早く画面を表示するようなシーンを要求されることはありません。
// 認証パラメータの取得const authData = {licenseKey: 'xxxxxxxxx',appId: 'xxx',authFunc: authFunc // 詳細については「License の設定と使用 - 署名方法」をご参照ください};// sdkを初期化する時にinputまたはcameraパラメータを渡し、通常モードでロードしますconst config = {auth: authData, // 認証パラメータbeautify: { // 美顔パラメータwhiten: 0.1,dermabrasion: 0.5,lift: 0,shave: 0,eye: 0.2,chin: 0,},input: inputStream // SDKに渡すinputストリームデータを構築します。詳細については「パラメータと方法 - パラメータの初期化」をご参照ください}const sdk = new ArSdk(// configオブジェクトを渡してsdkの初期化に使用しますconfig)// sdkは認証後すぐにcreatedイベントをトリガーしますsdk.on('created', () => {// ページ表示のためにcreatedコールバックでエフェクトおよびフィルターリストをプルしますsdk.getEffectList({Type: 'Preset',Label: 'メイクアップ',}).then(res => {effectList = res});sdk.getCommonFilter().then(res => {filterList = res})})// 異なるコールバック内でgetOutputが取得するデータの違いは次のとおりです。自身のニーズに応じて1つ選択しますsdk.on('cameraReady', async () => {const output = await sdk.getOutput() // 美顔パラメータが有効化されていません// 再生...})sdk.on('ready', async () => {const output = await sdk.getOutput() // 美顔パラメータが有効化されています// 再生...// readyコールバックでsetEffect/setBeautify/setFilterなどの効果を呼び出します})

<button id="start">カメラをオンにします</button>
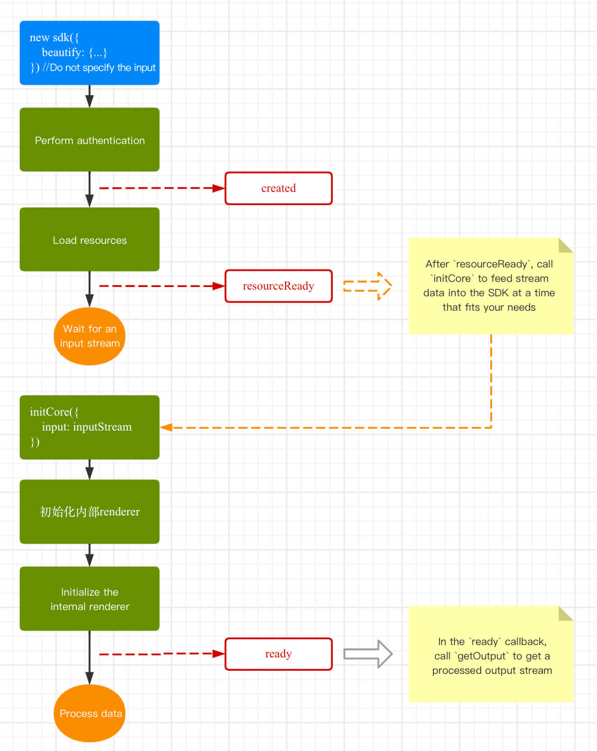
// 認証パラメータの取得const authData = {licenseKey: 'xxxxxxxxx',appId: 'xxx',authFunc: authFunc // 詳細については「License の設定と使用 - 署名方法」をご参照ください};// sdkを初期化する時にinputまたはcameraパラメータを渡さなかった場合、インスタンス化後にsdkは必要なリソースのプリロードを開始しますconst config = {auth: authData, // 認証パラメータbeautify: { // 美顔パラメータwhiten: 0.1,dermabrasion: 0.5,lift: 0,shave: 0,eye: 0.2,chin: 0,},}const sdk = new ArSdk(// configオブジェクトを渡してsdkの初期化に使用しますconfig)// sdkは認証後すぐにcreatedイベントをトリガーしますsdk.on('created', () => {// ページ表示のためにcreatedコールバックでエフェクトおよびフィルターリストをプルしますsdk.getEffectList({Type: 'Preset',Label: 'メイクアップ',}).then(res => {effectList = res});sdk.getCommonFilter().then(res => {filterList = res})})// resourceReadyは関連するリソースの準備が完了し、このコールバックの後にinitCoreを呼び出して入力ストリームデータを提供することができることを意味しますsdk.on('resourceReady', () => {})// このモードでは、ユーザーが明示的にinitCoreを呼び出した後に、readyコールバックをトリガーすることができますsdk.on('ready', async () => {const output = await sdk.getOutput() // 美顔が有効化されています// 再生...// readyコールバックでsetEffect/setBeautify/setFilterなどの効果を呼び出します})// ユーザーがクリックしてカメラを起動するとSDKに入力ストリームデータを渡しますdocument.getElementById('start').onclick = async function(){const devices = await navigator.mediaDevices.enumerateDevices()const cameraDevice = devices.find(d=>d.kind === 'videoinput')navigator.mediaDevices.getUserMedia({audio: false,video: {deviceId: cameraDevice.deviceId... // その他の設定}}).then(mediaStream => {// このモードでは、上記のresourceReadyイベントを確認後、initCoreメソッドを呼び出してくださいsdk.initCore({input: mediaStream // SDKに渡すinputストリームデータを構築します。詳細については「パラメータと方法 - パラメータの初期化」をご参照ください})})}
フィードバック